Главная » Домашнее телевидение » Начало работы с платой на телевизоре: пошаговое руководство для новичков

Начало работы с платой на телевизоре: пошаговое руководство для новичков

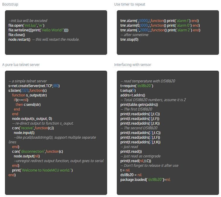
Узнайте, как правильно выполнить инициализацию платы на телевизоре. Процесс настройки и подготовки фреймворка для работы с печатной платой может показаться сложным, но с нашими советами вы сможете успешно освоить это умение.


Подготовьте все необходимые инструменты и материалы для работы с платой.

Как подключить USB флешку к scandi-light.ru смотреть кино с флешки на ТВ

Ознакомьтесь с документацией и инструкцией, приложенными к плате.

Какой телевизор выбрать в 2023 году: QLED или OLED?

Убедитесь, что телевизор выключен перед началом процесса.

Как с ноутбука передать изображение на телевизор #shorts

Правильно подключите все кабели и провода к соответствующим разъемам на плате.

Что такое Smart TV и зачем он? / Самые полезные функции Smart TV

Установите и подключите программное обеспечение, необходимое для работы с платой.

8 настроек, которые УБИВАЮТ качество изображения на вашем телевизоре

Проверьте корректность подключения и настроек платы перед включением телевизора.

Смарт ТВ Андроид приставка для Телевизора без вайфай

Запустите телевизор и проверьте работу платы с помощью простых тестовых сигналов.

Честный обзор телевизора от Яндекс — ЧТО ТЫ ТАКОЕ?!

Отладьте и настройте плату, используя специализированные инструменты и программы.

ТВ кабель для телевизора не нужен

Лучшие 4K QLED телевизоры осень 2023 - зима 2024 - Как выбрать телевизор в 2023 году

Сохраните результаты и примените полученные данные для дальнейшей работы с платой.

HDMI ARC - что это такое ?

Не забывайте отслеживать новые обновления и дополнительные инструкции для оптимальной работы с платой на телевизоре.